Amazon Textract: Where Documents Meet Their Digital Destiny
Imagine a world where the mountains of paper and the endless streams of PDFs—the invoices, the contracts, the medical charts, the forms—no longer bury your teams in soul-crushing manual data entry. That’s the revolutionary promise of Amazon Textract. It’s not just another piece of software; it’s an AI powerhouse from AWS designed to give your documents a voice and a brain.
In the non-stop, data-saturated enterprise world, being fast and accurate is the only way to survive. Textract is the digital architect that demolishes the time-consuming, error-prone, and costly bottleneck of manual data extraction.

Beyond the Buzzword: Why Textract is More Than Just OCR
We’ve all heard of Optical Character Recognition (OCR), which basically just reads the printed letters. Textract takes a giant leap past that. It uses sophisticated machine learning models that don’t just see the text; they understand the context.
Think of it like the difference between a child learning to read individual words and a seasoned lawyer reading a contract. Textract recognizes that a block of text is a table, that a label next to a blank space is a key-value pair on a form, and it can even decipher messy handwriting. This intelligent analysis transforms your unstructured documents into clean, structured, and instantly usable data.
And because it’s built on AWS, it doesn’t stand alone. It dances effortlessly with services like Amazon S3 (storage), AWS Lambda (serverless computing), and Amazon Comprehend (deeper text understanding), creating a beautiful, fully automated, end-to-end document workflow. For any business serious about efficiency and digital transformation, Textract isn’t a tool; it’s a strategic secret weapon.
The Six Stories Textract Helps You Tell
The sheer volume of paperwork creates critical bottlenecks across every industry. Textract steps in as the hero in these six common narratives:
- The Finance Fast Track: Say goodbye to late nights matching paper invoices to digital records. Textract instantly pulls structured data from invoices, receipts, and bank statements, slashing human error and turbo-charging your financial reconciliation process from days to mere hours.
- The Healing Hand in Healthcare: Hospitals drown in patient records, lab results, and insurance forms. Textract rapidly digitizes everything—printed or handwritten—ensuring that information is instantly retrievable for faster claims, quicker diagnosis support, and pain-free compliance reporting.
- The Legal Eagle’s Assistant: Law firms wrestle with mountains of contracts, NDAs, and complex legal agreements. Textract zeroes in on clause details and key-value pairs, dramatically cutting down the tedious hours spent on manual document review and analysis.
- The Insurance Accelerator: When a crisis hits, speed matters. Insurance companies receive huge bundles of documentation for claims. Textract automatically digests the info from claim forms and policy documents, making approvals and payouts happen at lightning speed.
- The Government’s Digital Revolution: Public services are often stuck in a paper-based past. Textract enables government agencies to convert millions of forms, applications, and regulatory documents into searchable digital assets, making services faster and less bureaucratic for citizens.
- The HR Head-Start: Recruiting is a race. HR teams can use Textract to automatically parse data from resumes and employment applications, eliminating manual input and instantly speeding up the pipeline for talent management.
The Good, The Caveats, and The Digital Friends
Why We Love Textract (The Pros)
- AI-Powered Vision: It doesn’t just scan; it understands the roles of tables, forms, and key-value pairs.
- Scale Without Stress: It’s serverless, meaning it automatically scales to handle your biggest document dumps without you lifting a finger.
- Handwriting Whisperer: It can decipher handwritten notes on forms and historical records with impressive accuracy.
- Eliminates the Drudgery: It takes the most tedious, repetitive data entry tasks off your team’s plate, freeing them up for higher-value work.
- Rock-Solid Security: Your sensitive data is protected with encryption in transit and at rest, adhering to strict AWS compliance standards (HIPAA, GDPR, etc.).
A Few Things to Keep in Mind (The Cons)
- The Custom Challenge: For documents with wildly inconsistent or unusual layouts, you might need to build a little extra logic (post-processing) to fine-tune the extraction.
- The Volume Calculation: It’s pay-as-you-go, which is great, but processing extremely large, continuous volumes can accumulate significant costs.
- It’s a Data Extractor, Not a Philosopher: Textract is phenomenal at getting the data out, but it doesn’t natively interpret the deep semantic meaning. For that, you’d want to pair it with a tool like Amazon Comprehend.
Other Digital Document Heroes (Alternatives)
While Textract shines in the AWS universe, the competition is strong:
- Google Cloud Document AI: A powerful rival, leveraging Google’s deep AI and NLP capabilities.
- Microsoft Azure Form Recognizer: Microsoft’s offering, providing robust OCR and structured extraction deeply integrated with the Azure ecosystem.
The Future is Now: What’s Next in Document AI
The world of document AI is a dynamic landscape that’s constantly evolving:
- Cursive’s Comeback: AI models are getting shockingly good at reading even the most varied and stylized handwriting.
- Global Reach: Expect much wider support for multi-language documents, making Textract a true global business enabler.
- The Intelligent Workflow: The ultimate goal is end-to-end automation. Document AI is now being plugged into platforms that automate the entire process—from document receipt all the way to final decision-making.

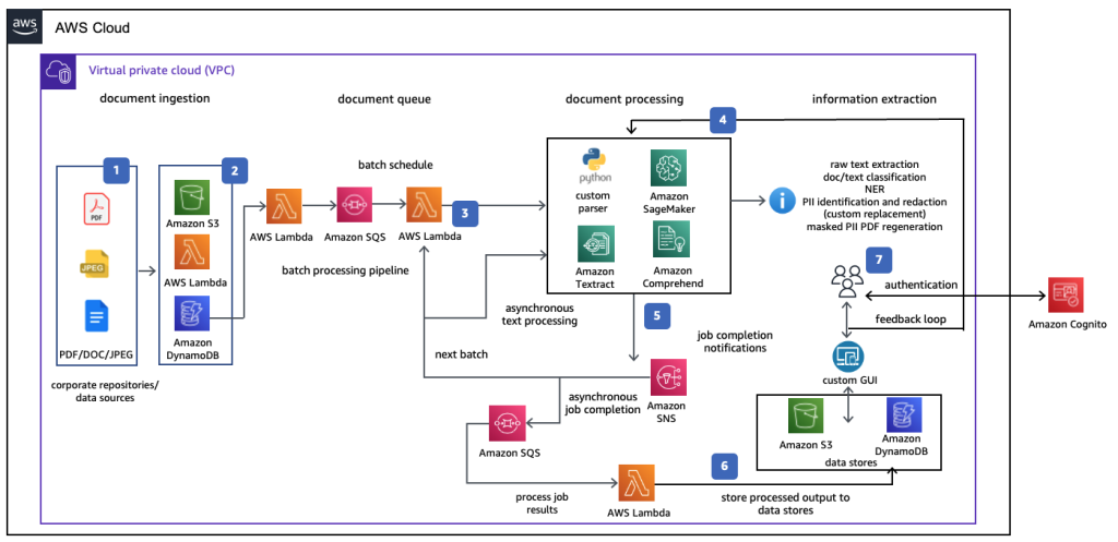
Amazon Textract Architecture
Image Courtesy: aws.amazon.com
Frequently Asked Questions about Amazon Textract:
- What is Amazon Textract?
Amazon Textract is a cloud-based AI service that automatically extracts text, tables, and key-value pairs from scanned documents, PDFs, and forms. - How is Textract different from OCR?
Unlike traditional OCR, Textract understands document structure, tables, and forms, making it capable of extracting complex and structured data. - Which industries benefit most from Textract?
Finance, healthcare, insurance, legal, government, and HR departments benefit most due to high volumes of structured and unstructured documents. - Can Textract read handwritten text?
Yes. Textract includes handwriting recognition for scanned forms and historical documents. - Is Textract secure?
Absolutely. Data is encrypted in transit and at rest. Textract adheres to AWS compliance standards like SOC, ISO, HIPAA, and GDPR. - How does Textract integrate with other AWS services?
Textract can feed outputs to Amazon S3, AWS Lambda, Amazon Comprehend, Amazon QuickSight, and other services for automated workflows and analytics. - Is Textract scalable?
Yes. As a fully managed, serverless service, it scales automatically to process large volumes of documents. - Can it process multi-page documents?
Yes. Textract supports multi-page PDFs and scanned documents, extracting structured data from each page accurately. - How is pricing determined?
Pricing is pay-as-you-go based on the number of pages processed and the type of analysis (text extraction, table/form extraction). - Can Textract handle multiple languages?
Textract supports English and is expanding support for other languages to meet global enterprise needs.
Conclusion: Our Take on the Textract Transformation
At ThirdEye Data, we see Amazon Textract as a transformative AI solution for document processing. Its combination of machine learning, structured data extraction, handwriting recognition, and seamless AWS integration empowers businesses to reduce manual effort, improve accuracy, and accelerate decision-making.
From the financial back office to the doctor’s clinic and the government registry, Textract allows enterprises to leap into fully automated, intelligent workflows. By coupling it with other AWS services like Comprehend and SageMaker, you’re not just digitizing paper; you’re building a complete AI pipeline for document understanding and powerful analytics.
For any business aiming to shed its paper baggage, automate critical workflows, and unlock actionable insights from its documents, Amazon Textract is a reliable, infinitely scalable, and forward-looking foundation for your digital future.